微軟在2008專業開發者會議之前,揭露了下一代Visual Studio 2010的特色。微軟表示,在VS 2010和.NET Framework 4.0中,主要增強了應用程式生命周期(ALM)的相關功能。
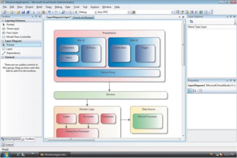
VS 2010新增的ALM功能,涵蓋了系統設計到測試階段的工具,包括新的架構檢視工具(Architecture Explorer),增加對統一建模語言(UML)的支援,如支援使用案例圖、活動圖和循序圖等,另外也提供新的測試工具(Test Impact View),可供開發人員蒐集更多的測試資料。
另外VS 2010還改善了版本控制系統,新增程式Check-in管制、視覺化的版本分支檢視工具,以及可安排編譯過程的流程工具。文⊙王宏仁
|
|
| 新版Visual Studio 2010新增多項程式碼架構的視覺化工具。 |
熱門新聞
2026-02-23
2026-02-23
2026-02-20
2026-02-23
2026-02-23
2026-02-23
Advertisement
